Finde doppelte Dateien —
auch wenn sie nicht identisch sind.
DuplicateFinder erkennt ähnliche Fotos, Videos, Audio und Dokumente per KI — nicht nur exakte Kopien. Deine Dateien verlassen nie deinen PC, keine Cloud.
Festplatte voll — aber womit?
Normale Tools finden nur exakt gleiche Dateien. DuplicateFinder findet Ähnlichkeiten.
So kennt man es
Urlaubsfotos dreifach gespeichert — aber leicht unterschiedlich komprimiert
Dasselbe Video als 1080p und 720p nebeneinander
Vertrag_final.pdf, Vertrag_final_v2.pdf, Vertrag_neu.pdf
Gleicher Song als Album- und Radio-Version
Handy-Fotos auf dem Kopf — werden nicht erkannt
So löst DuplicateFinder es
KI versteht Bilder — nicht nur Bytes. Findet Ähnlichkeiten trotz Unterschieden
Videos werden über visuellen Fingerabdruck verglichen — Format egal
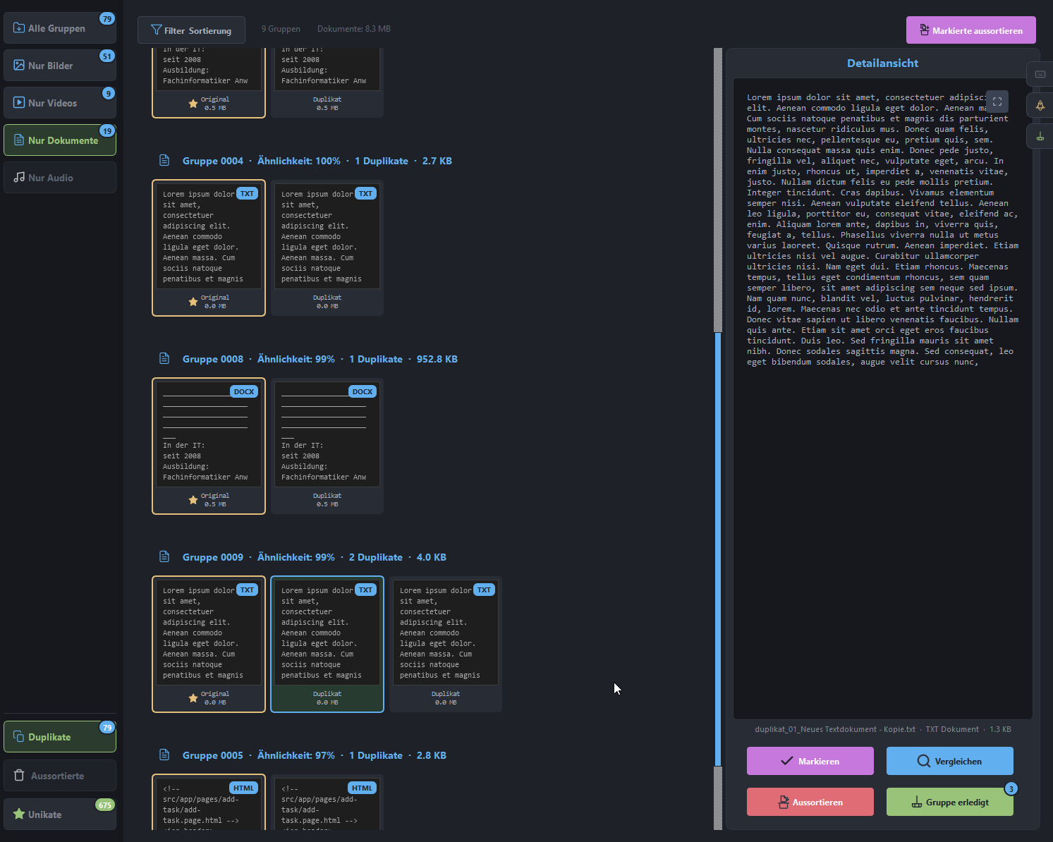
Dokumente werden inhaltlich verglichen, Textänderungen werden markiert
Zeitversatz-toleranter Audio-Vergleich — auch Cover-Versionen
Gedrehte Fotos (90°/180°/270°) werden zuverlässig erkannt
Andere Tools finden Kopien.
DuplicateFinder findet Ähnlichkeiten.
| Szenario | Normale Tools | DuplicateFinder |
|---|---|---|
| Exakt gleiche Dateien | ||
| Gleich, aber anders benannt | ||
| JPEG-Qualität reduziert | ||
| Foto zugeschnitten oder skaliert | ||
| Foto gedreht (quer/auf dem Kopf) | ||
| Leicht bearbeitet (Helligkeit, Filter) | ||
| Video re-encodiert oder andere Auflösung | ||
| Dokument mit kleinen Textänderungen | ||
| Audio mit Zeitversatz / Cover-Version | ||
| Analyse pausieren & später fortsetzen |
Sieh es in Aktion
Echte Szenarien die DuplicateFinder zuverlässig erkennt.
Alles was du brauchst
KI-Erkennung
Versteht Bilder, nicht nur Bytes. Findet ähnliche Fotos auch nach Bearbeitung, Zuschnitt oder Qualitätsverlust.
Video-Analyse
Visueller Fingerabdruck über typische Frames. Erkennt re-encodierte Kopien unabhängig von Format und Auflösung.
Audio-Vergleich
Zeitversatz-tolerant. Findet Album- und Radio-Versionen sowie Cover-Versionen desselben Songs.
Dokumente
PDF, Word, PowerPoint, Excel. Zwei Stufen: exakte Textkopien werden sofort erkannt, ähnliche Inhalte per KI — auch wenn Sätze umformuliert oder ergänzt wurden. Geänderte Stellen werden direkt hervorgehoben.
Pausieren & fortsetzen
Analyse unterbrechen und genau dort weitermachen — auch nach PC-Neustart. Kein Neustart von vorne.
GPU-Beschleunigung
NVIDIA und AMD werden automatisch genutzt. 100.000 Fotos in Minuten statt Stunden.
Rotationserkennung
Fotos auf dem Kopf oder quer — kein Problem. Gedrehte Bilder werden zuverlässig als Duplikat erkannt.
Deine Daten bleiben bei dir
Keine Cloud, keine Datenübertragung. Deine Dateien verlassen deinen PC zu keiner Zeit.
Speicherplatz auf einen Blick
Bevor du löschst, siehst du konkret wie viel Speicherplatz die gefundenen Duplikate belegen — in echten Gigabytes, nicht nur als Anzahl.
Externe Festplatten & NAS
Scanne mehrere Laufwerke gleichzeitig — interne Festplatte, USB-Stick, externe Festplatte oder Netzlaufwerk. Ideal wenn Backups über Jahre auf verschiedene Geräte verteilt wurden.
Folge-Scans in Sekunden
Bereits analysierte Dateien werden gecacht. Beim nächsten Scan werden nur neue Dateien verarbeitet — 100.000 bereits bekannte Fotos kosten keine zusätzliche Zeit.
Sicher löschen
Duplikate landen im Windows-Papierkorb — kein versehentlicher Datenverlust, alles wiederherstellbar.
So sieht DuplicateFinder aus
Echte Screenshots der App — keine Mockups.
Einmalig zahlen. Für immer nutzen.
Keine Abonnements, keine versteckten Kosten.
- Lebenslange Lizenz
- Kostenlose Updates
- 1 PC (an deinen Computer gebunden)
- Privat & gewerblich nutzbar
- Windows 10 & 11
- Kein Abo, keine monatlichen Kosten













